|
<< Klicke, um Inhaltsverzeichnis anzuzeigen >> Navigation: Grundlegende Bedienung > Gestaltungsmöglichkeiten / Layouts > Tabellen > Daten durchsuchen und filtern |
Die in den Tabellen gezeigten Daten können durchsucht und gefiltert werden. Die Suche durchläuft dabei nur die bereits gefilterten Daten. Filter werden im Layout gespeichert, Suchanfragen jedoch nicht.
Die einfachste Art der Suche führt über das Suchfeld oberhalb der Liste. Die Daten in der Tabelle werden nach den hier eingegebenen Wörtern oder Textfragmenten durchsucht, Treffer werden farblich hinterlegt. Bitte beachten Sie, dass hier nur die Tabellenspalten durchsucht werden, die in der aktuellen Ansicht gezeigt werden. Hierbei werden auch lediglich die Spalten berücksichtigt, deren Eintrag Durchsuchbar im Kontextmenü mit einer Kennzeichnung versehen sind.

Schnellsuche
Bewegen Sie den Mauszeiger über den Kopf einer Tabellenspalte, erscheint dort ein kleines Symbol zur Filterung der Spalte. Ein Mausklick auf das Symbol öffnet einen Dialog in dem Ihnen die aktuellen Inhalte der gewählten Spalte als Filterkriterium angeboten werden.

Filterdialog "Werte"
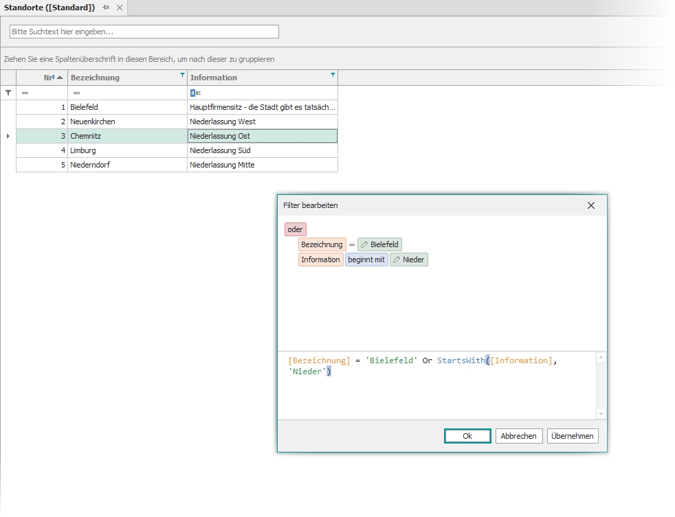
Über das Kontextmenü lässt sich auch eine Autofilterzeile im oberen Bereich der Tabelle ein- bzw. ausblenden. Mit Hilfe der Einträge dieser Zeile und den untergeordneten Dialogen lassen sich auch beliebig komplexe Filter mit Verschachtelungen, unterschiedlichen Operatoren, Klammern und Funktionen erstellen.

Dialog "Filter"