|
<< Klicke, um Inhaltsverzeichnis anzuzeigen >> Navigation: Grundlegende Bedienung > Gestaltungsmöglichkeiten / Layouts > Details > Detail anpassen |

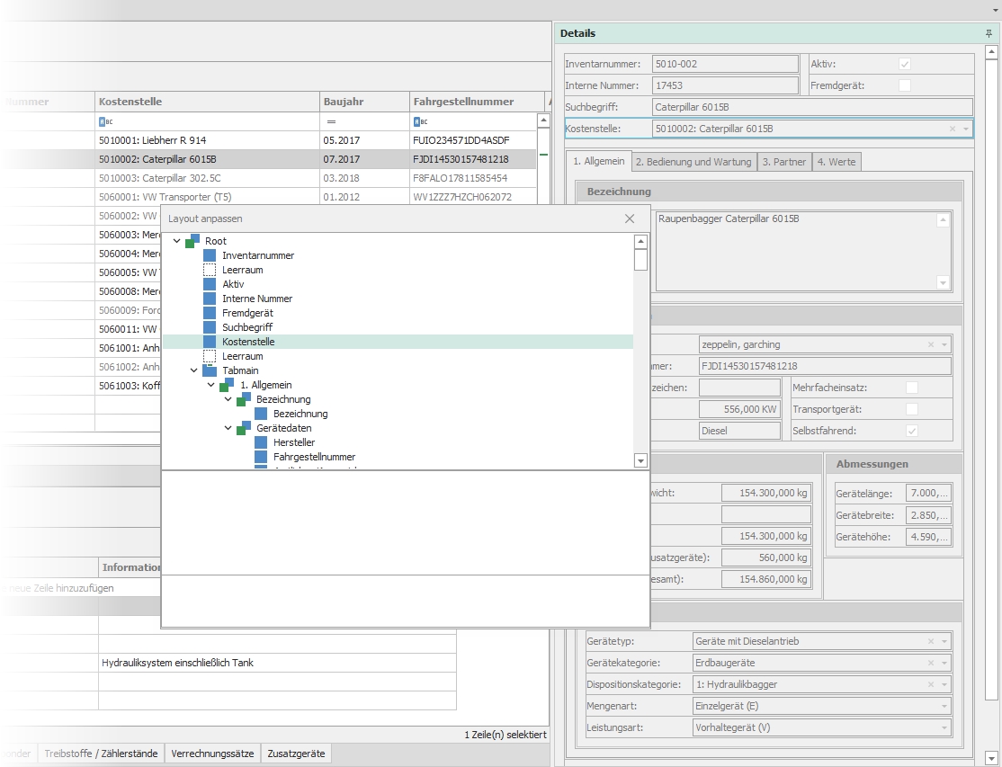
Dialog "Layout anpassen"
Die Position einzelner Felder innerhalb des Details sowie etwaige Gruppierungen und Aufteilungen in Reitergruppen können beliebig verändert werden. Hierzu führen Sie einen Mausklick mit rechten Maustaste auf einen freien Bereich eines Detailfensters aus und wählen Sie aus dem sich öffnenden Kontextmenü den Eintrag Layout anpassen; es zeigt sich ein gleichnamiger Dialog mit einer Struktur der verfügbaren Elemente. Durch Auswahl eines Eintrags wird das zugehörige Element im Detail selbst hervorgehoben.
Mit Hilfe der Maus können Sie jedes Element im Detail an die gewünschte Position ziehen oder in der Größe verändern. Ein Klick mit der rechten Maustaste auf ein Element öffnet ein Kontextmenü mit weiteren Möglichkeiten.
▪Verstecke Anpassungsfenster
Beendet den Editiermodus des Details.
▪Am besten passend
Optimiert die Größen aller Elemente innerhalb des Details.
▪Größenbeschränkung
Setzt die maximale Höhe und/oder Breite für ein Feld fest.
▪Layout zurücksetzen
Mit Hilfe dieses Menüeintrags kann das Detail in den Zustand des Standardlayouts zurück gesetzt werden.
▪Text verbergen / anzeigen
Blendet die Bezeichnung eines Feldes ein bzw. aus.

Kontextmenü "Detail anpassen"
▪Textposition
Positioniert die Feldbezeichnung vor, hinter, ober- oder unterhalb des Feldes.
▪Verstecke Objekt
Entfernt das ausgewählte Feld aus dem Detail. Versteckte Felder können im Bearbeitungsfenster aus dem Bereich Verstecke Objekte per Drag & Drop wieder in die Detailmaske zurück gezogen werden.
▪Gruppieren
Dieser Menüeintrag erzeugt eine neue Gruppe innerhalb des Details. Gruppen besitzen einen Rahmen und eine eigene Überschrift. Mit Hilfe von Gruppen können Sie mehrere Felder logisch oder optisch zusammenfassen.
▪Reitergruppe erstellen
Analog zum Menüpunkt Gruppieren erzeugt dieser Eintrag ein neues Reiterelement innerhalb des Details.
▪Element hinzufügen
Über ein Untermenü können von hier aus zusätzliche Elemente wie ein Textfeld, eine Trennlinie oder ein Teiler in das Detail eingefügt werden.
▪Leerraum Element erstellen
Erstellt einen leeren Bereich, der automatisch den freien verfügbaren Raum einnimmt. Ein Leerraum kann sinnvoll sein um Abgrenzungen zu schaffen oder als optisches Element am Ende einer Detailmaske.
Hier ein Beispiel zur Umgestaltung eines Details aus der Geräteverwaltung:

Beispiel nachher

Beispiel vorher